Ashling 社は、業界標準アーキテクチャに対応した、包括的なデバッグ、トレース、開発ソリューションを提供します。そのポートフォリオは、IDE、デバッガ、コンパイラ、シミュレータなど多岐にわたり、RISC-V、Arm、Synopsys ARC/ARC-V、MIPS、DSP、AIシリコンなど幅広いアーキテクチャに対応しています。
1982年以来、組み込み開発ツールとサービスのリーディングプロバイダーとして、アイルランドのリメリックとインドのコーチに設計センターを構え、世界中の半導体および組み込みシステム開発チームと協業しています。
近年、当社はRISC-Vに特に重点を置いており、RISC-VコアとArm Cortexなどの他社製コアを横断する異種マルチコアデバッグの先駆者でもあります。
サポートされているアーキテクチャ
Ashlingは、幅広い業界標準アーキテクチャに対応した、包括的なデバッグ、トレース、開発ソリューションを提供します。そのツールは異種混在環境をサポートし、エンジニアが安心してイノベーションに取り組める柔軟性を提供します。
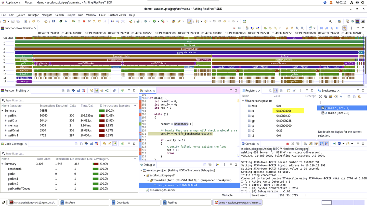
RiscFree™ SDK IDE/コンパイラ/デバッガ
特徴
- ソースコードとプロジェクトの作成、編集、ビルド、デバッグを完全にサポートするIDE。
- Arm-Cortex、RISC-V、Synopsys ARC-VおよびARC、MIPS RISC-V ISA P8700およびI8500コアをサポートします。
- WindowsおよびLinuxホストで動作します。
- RiscFreeには、すべてのコンポーネントツールをインストールして自動的に構成し、すぐに使えるようにするシングルショットインストーラーが含まれています。
- ソースコードの自動フォーマット、構文の色分け、関数の折りたたみ。
- GCCおよび/またはLLVMコンパイラツールチェーンが統合されている。
- プロジェクトウィザード、テンプレート、およびサンプル。
- Ashlingのハードウェアデバッグプローブ(Opella-XD)およびトレースプローブ(Vitra-XS)は、 RiscFreeデバッガに完全に統合されており、ハードウェアベースのデバッグ、トレース、プロファイリング、分析データの簡単なセットアップ、キャプチャ、表示を可能にします。
- 統合されたコードカバレッジおよびプロファイリングのサポートとビュー。
- 単一のデバッグインターフェース(プローブ経由でアクセス)を共有するマルチコアSoC向けに、異種(例:Arm-Cortex + RISC-V + ARC)および同種デバッグおよびトレースのサポートが提供されます。
- オンチップおよびオフチップのトレース/デバッグ分析をサポート。
- ROMまたはRAMベースのデバッグサポート(例:フラッシュベースのサポートのためのハードウェアブレークポイント)。
- 32ビットおよび64ビットコアに対応したQEMU ISAシミュレータを統合。
- ソフトウェアシミュレータ(QEMU、Synopsys VCS、Verilatorなど)およびハードウェアベースのエミュレーションプラットフォーム(Cadence Palladium、Siemens Veloce proFPGA、Synopsys HAPS、ZeBuなど)のプリシリコン使用のためのデバッグサポート。TCP/IP経由のJTAGインターフェースのサポートを含む。
- 高レベルのレジスタビューア。
- RTOS(例:FreeRTOSまたはZephyr)とOS(例:Linux)のデバッグ機能を統合的にサポートします。
- Pythonスクリプトを使用して、カスタマイズ可能なRISCFreeユーザーインターフェース「ビュー」(Windows)を作成する。
- PythonまたはGDB構文を使用した、完全にスクリプト可能なデバッグインターフェース。
- SoC全体にわたるブレークポイントのサポート。つまり、単一のブレークポイントで、アクティブなデバッグ起動中のすべてのコアを停止させることができます。
- コアダンプデバッグは、コアダンプファイルを使用してクラッシュ後のデバッグと分析を可能にします。
- RiscFreeは、共有コードにおけるコア固有のソフトウェアブレークポイントをサポートしています。つまり、複数のコア間で共有される共通コードの場合、指定されたコアが実行されている場合にのみ停止します。
- RiscFreeには、アプリケーション(ELF)内のグローバル変数を閲覧および表示するための専用のグローバル変数ビューがあります。
RF-GENERAL:
- RiscFree SDK(RISC-V、Arm-Cortex、Synopsys ARC-VおよびARCをサポート)
RF-MIPS:
- RiscFree SDK(MIPS RISC-V ISA P8700およびI8500 CPUをサポート)
Opella-XD 高速JTAGデバッグプローブ
Opella-XDは、Ashling社製の高性能デバッグプローブで、RISC-V、Arm-Cortex、Synopsys ARC/ARC-V、MIPS(P8700およびI8500) など、複数のターゲットアーキテクチャに対応しています。Opella -XDは、 Ashling社のRiscFree SDKと連携して、高度な組み込みシステムデバッグとオンチップトレースを実現します。
特徴
- 最大3MB/秒のダウンロード速度を実現し、大規模で複雑なソフトウェア開発に適しています。
- JTAG、EJTAG、cJTAG、CoreSight SWD、DAPデバッグインターフェースをサポートし、クロック周波数を1kHzから100MHzまで調整できます。
- 自動調整機能により、最速のJTAGクロック周波数で可能な限り最大のダウンロード速度を実現します。
- ホットプラグ対応 – リセットや停止をせずに、稼働中のターゲットに接続できます。
- 単一のデバッグインターフェイス(JTAG、cJTAG、CoreSight DAPおよびSWDなど)を共有するマルチコアSoC向けの、異種(例:Arm + RISC-V)および同種デバッグのサポート。
- 32ビットおよび64ビットのターゲットデバイスをサポートします。
- USB2インターフェースで給電されるため、外部電源は不要です。
- Opella-XDは、適切なターゲット電圧(0.9V~3.6V)を検出し、自動的に設定します。
- デバイスの起動などのための低レベルJTAGコマンドラインコンソールおよびAPI。
- 対象システムのメモリおよび周辺機器レジスタの表示/読み取り/書き込み。
- オンチップハードウェアブレークポイントのサポート – ソフトウェアブレークポイントは無制限。
- 対象アプリケーションの実行/停止制御(開始、停止、ステップオーバー、ステップイン、ステップアウトを含む)。
- ターゲットリセットとテストポートリセットは、ユーザーが完全に制御できる設定が可能です。
- 内蔵の診断機能により、ターゲット、デバッグプローブ、USBリンクの状態が即座に表示されます。
OPELLA-XD:Opella-XD デバッグプローブ(20ピン0.1インチターゲットインターフェース付き)
- AD-EJTAG-14:EJTAGターゲット用のオプションの14ピン0.1インチアダプタ
- AD-CS-10:MIPI/CoreSightターゲット用オプション10ピン0.05インチアダプタ
- OPXD_TPA_RISC-V_ADAPTER:RISC-Vターゲット用オプション12ピン0.1インチアダプタ
- AD-ARC-6JTAG:オプションの6ウェイcJTAG/JTAG 0.1インチアダプタ
Vitra-XS デバッグ & トレースプローブ
Vitra-XS は、Ashling社製の組み込み開発向けデバッグ&トレースプローブで、RISC-V、Arm-Cortex、Synopsys ARC/ARC-V、MIPS(P8700およびI8500) など、複数のターゲットアーキテクチャをサポートしています。Vitra -XSは、 Ashling社のRiscFree ™ SDKと連携して、高度な組み込みシステムのデバッグ、トレース、プロファイリング、および分析を行います。
特徴
- Vitra-XSは以下をサポートします:
- プログラムの流れとデータアクセスを、リアルタイムかつ非侵襲的にキャプチャおよび表示します。
- ホストPCからターゲット組み込みシステムへのプログラムのダウンロード。
- ターゲット上でのプログラム実行(実行、ステップ実行、停止、ブレークポイント、メモリ、レジスタ、変数などの照会)。
- SuperSpeed USB3.0を使用した、高速でトラブルのない「プラグアンドプレイ」インストール。
- JTAG、E-Trace、N-Trace(SiFive Insight TraceおよびDebug IPを含む)などのRISC-Vデバッグおよびトレース規格をサポートします。
- Arm-Cortex CoreSightのデバッグおよびトレース規格(SWD、DAP、ETM、PTM、STM、CTIなど)をサポートします。
- Synopsys ARC Real-Time Trace(8ビットまたはデュアル8ビットポートを備えたRTTv2以降)をサポートします。ARC-V Real-Time TraceはRISC-V N-Trace規格を介してサポートされます。
- 単一のデバッグおよびトレースインターフェースを共有するマルチコアSoC向けに、異種(例:Arm + RISC-V)および同種デバッグおよびトレースをサポートします。
- Vitra-XSの「ソフト」なFPGA/ファームウェアベースの設計により、非標準を含むさまざまなトレースプロトコルへの迅速な適応と構成が可能になります。
- 38ピンのMictorターゲットコネクタをサポートし、他のコネクタタイプ用のアダプタもサポートします。
- 適切な目標電圧(1.2V~3.3V)を検出し、自動的に設定します。
- 高速データ取得時のデータの整合性を確保するため、トレースクロックとデータスキューを自動調整する機能(「AUTOLOCK」)を搭載。Vitra -XSは、ターゲットのトレースデータポートに合わせて自動的にキャリブレーションを行います。
- 最大400MHzまでの並列(最大16ビットのデータと追加の制御)トレースキャプチャ。
- オンボードのトレース保存メモリ(最大512MB)は、定義されたイベント(ブレークポイントなど)まで連続的にトレースをキャプチャできるように、循環バッファとして構成できます。
- 高速かつリアルタイムなSuperSpeed USBストリーミングを介してホストPCのハードディスクにデータを転送することで、無制限のトレースデータ保存をサポートします。
- オプションのギガビットイーサネットインターフェースとコンパクトな筐体。
VITRA-XS:Vitra-XSデバッグ&トレースプローブ(38ウェイMictorデバッグ&トレースインターフェース付属)
- VITRA-XS-ETH:
オプションのVitra-XSギガビット1000BASE-Tイーサネットインターフェース
- AD-VXS-M38-CS10_20:
オプションのMIPI/CoreSight 10ピン(デバッグ専用)
および20ピン(デバッグおよび4ビットトレース)0.05インチアダプタ
- AD-VXS-M38-ARM20:
オプションのArm Embedded ICE旧型20ピン(デバッグ専用)0.1インチアダプタ
- AD-VXS-M38-2xPMOD2x6:
オプションのDigilent ARTY FPGAボードPMOD CおよびPMOD Dアダプタ
(デバッグ機能付きSiFive RISC-Vソフトコアおよび4ビットSiFive Insight TraceおよびDebug IP用)
- AD-VXS-M38-VTREF_DEBUG_TRACE:
ターゲットとVitra-XS 間でDEBUG_VTREFとTRACE_VTREFを設定するためのオプションアダプタ
- AD-VXS-M38-PDT-M38:
オプションのMIPS(P8700およびI8500)PDTRACEフットプリントアダプタ
